Developing with Bookmap API (step-by-step)
-
Andry API support
- Posts: 630
- Joined: Mon Jul 09, 2018 11:18 am
- Has thanked: 27 times
- Been thanked: 88 times
Re: Developing with Bookmap API (step-by-step)
Hi dm08,
You likely need to specify the JRE. Pls check the link I have sent to you in a private message. You need Java (JDK) 14 for Mac version and Java 8 for Windows
You likely need to specify the JRE. Pls check the link I have sent to you in a private message. You need Java (JDK) 14 for Mac version and Java 8 for Windows
Tags:
Re: Developing with Bookmap API (step-by-step)
Hello, I have followed the instructions above, but there have been a couple of problems. The first issue was getting the import process to follow through, i.e. clicking the Finish button did nothing, but I found a solution on StackOverflow that required finding Buildship and clicking the Installed button, updating it, & restarting Eclipse. The second issue I haven't found a fix for - when the import finishes there are no extra dependencies shown in the Project/Package Explorer window (it's called Package Explorer on my end, is this the new terminology?). Please see the attached screenshot for clarification.
Essentially, when I try to export the simple-demo-master project, it shows nothing in the "Select resources to export" window. This seems to be a different issue from another poster, who you suggested the Gradle refresh for. I already have the build.gradle item, & refreshing that did nothing extra.
Thanks.
Essentially, when I try to export the simple-demo-master project, it shows nothing in the "Select resources to export" window. This seems to be a different issue from another poster, who you suggested the Gradle refresh for. I already have the build.gradle item, & refreshing that did nothing extra.
Thanks.
- Attachments
-
- JavaDependencies.JPG (94.73 KiB) Viewed 30014 times
-
Andry API support
- Posts: 630
- Joined: Mon Jul 09, 2018 11:18 am
- Has thanked: 27 times
- Been thanked: 88 times
Re: Developing with Bookmap API (step-by-step)
Hi gravanoc,
please delete your project (do not check "delete the project contents on disk"). Reimport the project selecting the inner simple-demo-master folder as root directory not the outer one (see the pic).
please delete your project (do not check "delete the project contents on disk"). Reimport the project selecting the inner simple-demo-master folder as root directory not the outer one (see the pic).
- Attachments
-
- rootDir.jpg (71.34 KiB) Viewed 30032 times
Re: Developing with Bookmap API (step-by-step)
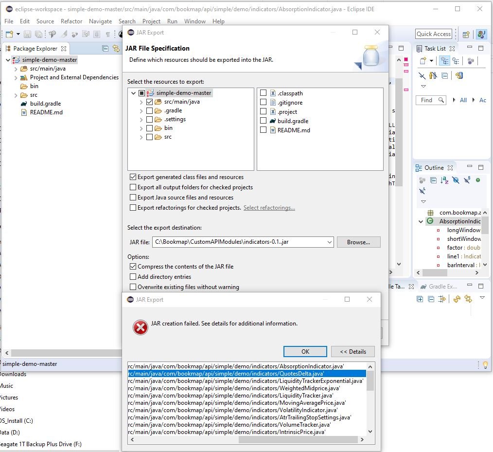
Thank you, that worked. Unfortunately I've experienced another problem with the export generating the following error (one for each class in the Indicators): Class files on classpath not found or not accessible for ... (foldername) /indicators/(classname).java
I tried cleaning the project as suggested on SO, but no dice in this case. Please advise, thank you.
I tried cleaning the project as suggested on SO, but no dice in this case. Please advise, thank you.
- Attachments
-
- JARIssue.JPG (163.57 KiB) Viewed 30002 times
Re: Developing with Bookmap API (step-by-step)
I was able to resolve the problem by following the instructions here: https://sites.miis.edu/dreadkingrathalo ... -resolved/
Re: Developing with Bookmap API (step-by-step)
Hi Team,
I receive attached error message when importing the jar file that that I created from simple-demo-master according to the steps described in this post. I created the jar file a few times inclduing Gradle Project Refresh. Do you know what's missing ? The error message suggests a log file is written but it's not Thanks (Bookmap Version 7.1.0 build:58)
-
Andry API support
- Posts: 630
- Joined: Mon Jul 09, 2018 11:18 am
- Has thanked: 27 times
- Been thanked: 88 times
Re: Developing with Bookmap API (step-by-step)
Log files usually are in C:\Bookmap\Config\Logs for Windows or in a similar location for other OS. If the folder is missing let us know.
Bookmap 7.1 runs on Java 1.8 (aka 8). This error usually happens if the compiler has a newer version. But we need to take a look into the log to make sure.
You may try the following: Eclipse IDE -> right click on your project -> Properties -> Java Compiler
Check the JDK Compliance version and change it to 1.8 if needed ("Enable project specific settings" must be ticked to change the default settings). Then, rebuild your project.
Bookmap 7.1 runs on Java 1.8 (aka 8). This error usually happens if the compiler has a newer version. But we need to take a look into the log to make sure.
You may try the following: Eclipse IDE -> right click on your project -> Properties -> Java Compiler
Check the JDK Compliance version and change it to 1.8 if needed ("Enable project specific settings" must be ticked to change the default settings). Then, rebuild your project.
Re: Developing with Bookmap API (step-by-step)
How do you get Project and External Dependencies and JAR Files.
Thanks
Thanks
- Attachments
-
- eclipse-workspace - Eclipse IDE 2021-10-23 10_54_57 AM.png (184.96 KiB) Viewed 27164 times
-
- Developing with Bookmap API (step-by-step) - Bookmap forum - Google Chrome 2021-10-23 10_38_09 AM.png (294.84 KiB) Viewed 27164 times
Re: Developing with Bookmap API (step-by-step)
How do you get Project and External Dependencies and JAR Files.
Thanks
Thanks
-
Andry API support
- Posts: 630
- Joined: Mon Jul 09, 2018 11:18 am
- Has thanked: 27 times
- Been thanked: 88 times
Re: Developing with Bookmap API (step-by-step)
Hi, you need to add libraries to your build.gradle file and then rebuild the project. Take a look at this example
https://bookmap.com/knowledgebase/docs/ ... pendencies
api-core and api-simplified are the Bookmap API libraries.
Also, you may want to look through the whole tutorial.
https://bookmap.com/knowledgebase/docs/ ... pendencies
api-core and api-simplified are the Bookmap API libraries.
Also, you may want to look through the whole tutorial.